Gerenciar Comissões

De Doctor View Wiki
Ir para: navegação, pesquisa

Gerenciamento de Comissões

Nesta janela você poderá realizar o pagamento de comissões, tirar relatórios etc...

Para acessar o Gerenciamento de comissões siga a sequência a seguir.

Procure a Aba Financeiro >> Gerenciamento de comissões.


Gcomissao1-1.png


Gcomissao1-4.png


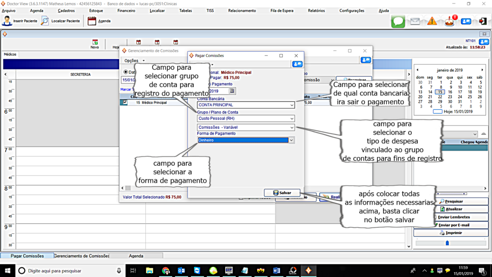
Após clicar no botão Realizar pagamento.PNG abrirá uma nova janela, como mostra a imagem abaixo

Gcomissao1-6.png



Caso você tenha ficado com alguma dúvida, temos um vídeo sobre gerenciamento de Comissão, fica exatamente no minuto 54:00 do vídeo segue o link abaixo.


Link: https://www.youtube.com/watch?v=qimbZIUuwuY&t=34s