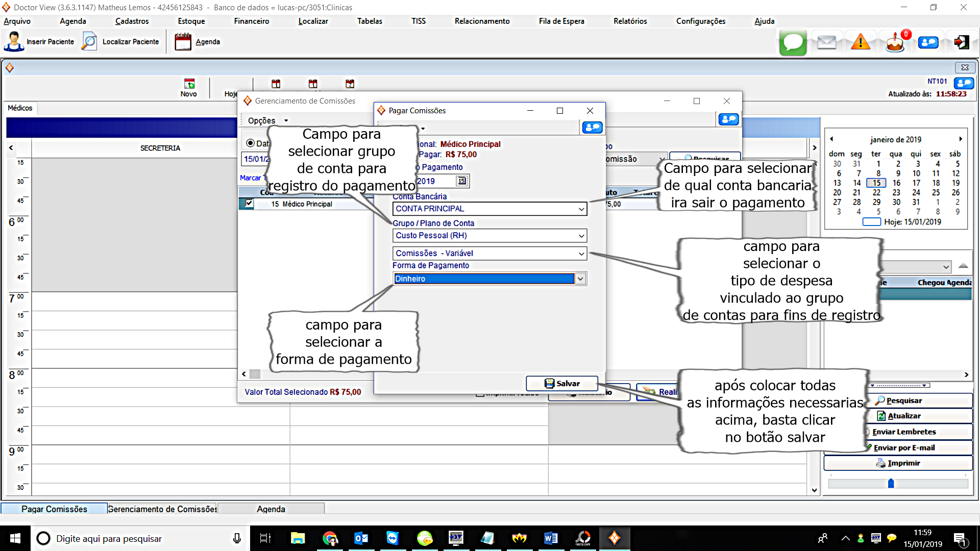
Arquivo:Gcomissao1-6.png
De Doctor View Wiki
Tamanho desta previsualização: 800 × 450 pixels. Outras resoluções: 320 × 180 pixels | 1 920 × 1 080 pixels.
Arquivo original (1 920 × 1 080 pixels, tamanho: 655 kB, tipo MIME: image/png)
Histórico do arquivo
Clique em uma data/horário para ver como o arquivo estava em um dado momento.
| Data e horário | Miniatura | Dimensões | Usuário | Comentário | |
|---|---|---|---|---|---|
| atual | 12h31min de 15 de janeiro de 2019 | 1 920 × 1 080 (655 kB) | Matheus (discussão | contribs) |
- Você não pode substituir este arquivo.
Uso do arquivo
A página a seguir tem link para este arquivo: