Gerenciar Comissões
De Doctor View Wiki
Gerenciamento de Comissões
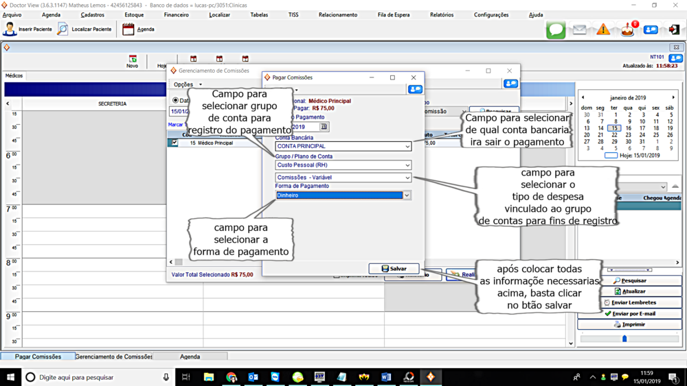
Nesta janela você poderá realizar o pagamento de comissões, tirar relatórios etc...
Para acessar o Gerenciamento de comissões siga a sequência a seguir.
Procure a Aba Financeiro >> Gerenciamento de comissões.
Após clicar no botão "realizar pagamento" abrirá uma nova janela, como mostra a imagem abaixo